Pflege von Land, Branche und Tätigkeitsbereichen
Grundprinzipien in der Pflege
Als Nutzer sollen die verwendeten Daten für Land, Branche und Tätigkeitsbereich einfach anpassbar und gleichzeitig harmonisiert werden können. Dabei soll sehr offen auch Freitext-Felder genutzt werden für die Eingaben. Dies ermöglicht eine sehr freie Eingabe, kann aber inhaltliche Dubletten durch fehlerhafte Schreibweisen bzw. leicht modifizierten Schreibweisen verursachen. Typische Themen hier sind die Nutzung verschiedener Sprachen, Abkürzungen und Schreibweisen. Es wird daher ein generisches System verwendet für die Pflege, was folgende Optionen bietet:
- Jeder Eintrag kann einem anderen Eintrag untergeordnet werden, so kann eine Taxonomie abgebildet werden und kann die spätere gewünschte Nutzung in Filtern erleichtert als auch das Systematisches Depot-Balancing überhaupt ermöglichen durch die notwendige Daten-Harmonisierung (gleiche Schreibweise)
- Jeder Eintrag kann beliebig viele alternative Bezeichnungen (Alias-Namen) beinhalten z.B. IT-Softwareentwicklung, SW-Entwicklung, Software-Development etc.
- Jeder Eintrag kann für spätere Ausbaustufen auch explizite Abkürzungen für Listendarstellungen mit wenig Platz nutzen z.B. United-States-of-America oder USA
- Die bisherigen Fundamentaldaten-Imports sollen weiterhin wie gehabt funktionieren und zunächst beliebige Datenzuordnungen erlauben. Über zentrale Masken werden diese dann aber systematisch abgeglichen
- Die privaten Einstellungen bei lokalen Installationen sollen erhalten bleiben. Durch die Einspielung von harmonisierten Taxonomie-Bäumen für Land, Branche und Tätigkeitsbereich kann jedoch mit einem Klick ein Abgleich der Datenstruktur bewirkt werden.
- Dies Harmonisierung soll explizit manuell gestartet werden
- Für spätere Ausbaustufen darf jeder Eintrag einen individuellen Farbcode enthalten. Dies soll später die Nutzung in den Depot-Balancing-Darstellungen mit einer visuellen Unterscheidung deutlich unterstützen
Nutzung der Alias-Option
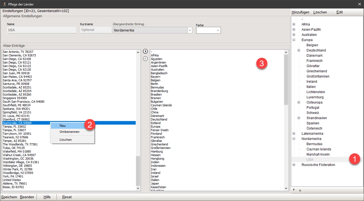
Die Alias-Einträge können synonym genutzt werden, werden aber immer den Haupteintrag zugeordnet. Hier im Beispiel ist der Haupteintrag [siehe (1)] die USA mit dem übergeordneten Eintrag "Nordamerika". Unter (2) können dabei beliebige freie Alias-Einträge erzeugt werden. Gleichzeitig können aber auch alle vorhandenen Einträge [siehe (3)] per Doppel-Klick oder Links/Rechts-Buttons als Alias übernommen werden. Wird ein Alias aus der (3)-Spalte übernommen, wird automatisch der Eintrag aus der Gesamtliste entfernt. Er wird somit als Alias verwendet.
Für folgende Verwendungszwecke sind Alias gedacht:
- Aufnahme von fehlerhaften Schreibweisen, um diese dennoch harmonisiert nutzen zu können
- Aufnahme von Übersetzungen insb. für DE/EN Schreibweisen
- Aufnahme von Abkürzungen, die teilweise bei Imports übernommen werden und dennoch einem Haupteintrag zugeordnet sein sollten.
Auf folgende Weise werden Aliase erzeugt:
- Wenn Sie einen Haupteintrag umbenennen, wird automatisch der alte Name als Alias hinterlegt. Nur so können die bisherigen Bezeichnungen ja auch "harmonisiert" werden. Wenn Sie Beispielsweise "Engl" umbenennen in "England" wird "Engl" zum Alias. Damit wird jeder Stammdaten-Eintrag an Aktien mit "Engl" als Alias zu England betrachtet und nach der Harmonisierung immer "England" hinterlegt
- Sie können jeden Haupteintrag über die Auswahlliste (3) per Doppelklick oder über die Buttons zu Alias-Einträgen machen
- Sie können über das Kontextmenü (2) eigene Alias-Einträge hinterlegen. Bitte beachten Sie aber, dass beim Öffnen der Taxonomie-Ansicht alle vorhandenen Einträge in allen Stammdaten übernommen werden und damit abgebildet sind. Diese werden zunächst als Haupteinträge dargestellt [unter (1)]
Nutzung der Baumstruktur
Nach Auswahl eines Eintrags kann der "Übergeordnete Eintrag" festgelegt werden. Mit Wechsel der Auswahl unter (1) wird automatisch der Eintrag dann in der Baumstruktur verschoben. Bei der Anzeige von Einträgen wie z.B. einem Land zu einem Titel in der Detail-Liste wird immer der Baum dynamisch aufgelöst über die Taxonomie.
Besonderheiten und wichtige Hinweise
Die Applikation der Taxonomien erfolgt intern über sehr performante Dictionary-Lösungen d.h. für das schnelle Nachschlagen von "Schlüsseln". Jeder Eintrag für Land, Branche und Tätigkeitsfeld hat dabei einen eineindeutigen Schlüssel. Dies ist immer der Name der auch in den Bearbeitungsmasken angezeigt wird. Ein Name kann NICHT mehrfach genutzt werden. Dies ist dabei technisch unabhängig von der Hierarchie d.h. \Welt\Europa\Deutschland kann nicht neben \Universum\Deutschland angelegt werden, da "Deutschland" nur einmal verwendet werden kann.
Anwendung der Harmonisierung
Der Taxonomie-Baum wird bei jeder Darstellung von Land, Branche und Tätigkeitsfeld genutzt um die jeweiligen Pfade aufzubauen z.B. \Europa\Deutschland\Bayern. Dabei ist der Schlüssel "Bayern". Die Taxonomien werden dabei nur beim Aufruf der Einstellungen unter Hauptmenü\Einstellungen\* Taxonomien abgeglichen mit den aktuell vorhandenen Stammdaten d.h. wird z.B. ein Eintrag "Neues-Land" an einer Aktie in den Stammdaten hinterlegt, wird erst mit Aufruf der Einstellungen dies synchronisiert in den Taxonomie-Baum. Es wird damit ein neuer Haupteintrag "Neues-Land" auf oberster Ebene erstellt. Im Einstellungsdialog kann nun z.B. die Hiearchie angepasst werden und "Neues Land" unterhalb von "Europa" gesetzt werden. Wird nun mittels "Speichern" die Konfiguraiton bestätigt, werden alle Stammdaten geprüft, ob ein Haupteintrag/Alias zugeordnet werden kann mit dem neuen Taxonomie-Baum und die Anzeigen aktualisiert. Damit wird nun "Europa \ Neues-Land" in den Listen dargestellt.
Anwendung und Nutzung
Individuellen Eintrag erzeugen
Per Doppelklick in den Stammdaten kann entweder ein eigener Eintrag genutzt werden (ohne diesen vorher definiert haben zu müssen) oder aus den vorhandenen Einträgen ein Element übernommen werden. Bitte denken Sie daran die Eingabe immer mit <Enter> abzuschließen, damit diese auch final übernommen wird.
Öffnet man nun die Ländereinstellungen, erscheint der Eintrag zunächst nicht zugeordnet in der Liste. Er kann damit nun als Alias einem anderen Eintrag zugeordnet werden oder in der Hierarchie über die Umstellung von "Übergeordneter Eintrag" ein zu Hause finden. Damit ist immer auch nachträglich eine saubere Pflege und Justierung möglich.
Wird der Eintrag in der Pflegemaske hier gelöscht und die Rückfrage zur Übernahme bejaht, werden alle Zuordnungen auf "Demo-Land" zurückgesetzt, da es keine Entsprechung mehr in der allgemeinen Taxonomie mehr gibt.
Ansicht in den (Detail-)Listen
Die Baumstruktur wird in den Listen dynamisch berechnet und orientiert sich an den aktuellen Einstellungen.
Am Beispiel Morphosys ist lediglich Bayern hinterlegt.
Da der "Key: Bayern" jedoch in einer Baumstruktur abgelegt ist zu Europa / Deutschland / Bayern, wird dies voll aufgelöst und gleichzeitig harmonisiert dargestellt, ohne die übergeordneten Strukturen neu pflegen zu müssen.






No comments to display
No comments to display